根据上海市疫情防控工作统一部署,上海市多所高校从常态化疫情防控管理转为准封闭管理。在严峻的疫情防控形势面前,2026年足球世界杯直播计算机科学技术学院协同信息与系统实验室(CISL)迅速搭建了危机群智互助平台-CrisisIS,提供疫情数据、通知汇总、互助信息、问答、情感支持等信息,并以共享文档的形式实时更新。
CrisisIS实现了灾害-活动-文档三级联动,用户可在每个灾害标记下创建活动,在每个活动下可创建多个共享文档,以支持信息互通、互助救援和情感交流等。CrisisIS首页(http://101.132.68.202:3000/)呈现了灾害地图,用户可以通过该地图可视化地掌握全国灾害情况。

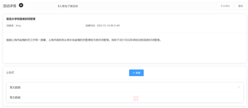
单击灾害地图上的标记,用户可以通过弹窗看到该灾害的情况简介;双击该标记,可进入该灾害下所有的活动信息,同时用户可自主创建活动,并添加相应的共享文档。例如双击疫情标记,用户会看到活动地图上呈现的封闭活动,双击封闭活动的标记,可进一步查看活动详情,在此页面上,用户可以浏览到该活动的概况,发布公告、新建或参与共享文档。
例如,用户可以通过共享文档的功能进行物资的需求供给统计,不同校区核酸检测情况的分享,互相鼓励等等。通过这样的形式,用户可以实现在特殊时期的信息快速传递、互助救援和情感交流。


系统还支持用户自主新建灾害、新建活动、关注活动,并在个人中心进行管理,后台会对信息的真实性进行严格审核。
面对突如其来的疫情“倒春寒”,CISL紧急推出了CrisisIS,助力疫情防控。由于时间紧急,CrisisIS可能会在响应等方面存在不足,后续将对系统进行持续优化。
欢迎大家试用和推广,共克疫情,系统地址:http://101.132.68.202:3000/. 系统问题反馈请联系:微信号(jyleewhu).
更多信息请访问CISL实验室主页:https://cscw.fudan.edu.cn/

